Skip to main content
  • AWS
  • Amazon Bio Discovery

Amazon Bio Discovery

Design Better Antibodies with AI-Powered Lab-in-the-Loop Workflows

What is Amazon Bio Discovery

Amazon Bio Discovery gives scientists direct access to biological AI models trained on vast biological datasets. These specialized AI models generate and evaluate potential antibody therapies, but access alone isn't enough. AI agents help you select the right models for your research goals, optimize inputs, and evaluate candidates before seamlessly sending them to integrated lab partners for synthesis and testing. Results automatically route back to the application for analysis and model refinement, creating a lab-in-the-loop experimentation cycle that builds institutional knowledge with every iteration.

How it works

Build

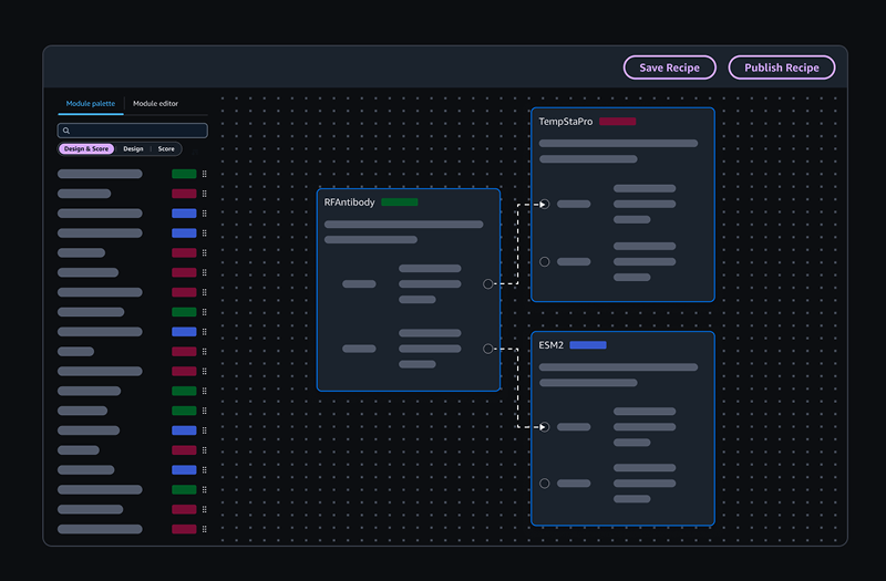
Access a specialized catalog with built-in benchmarks that show model performance on real antibody optimization tasks. AI agents help you select and orchestrate the right models for your research goals, or your computational biologist can create custom multi-step pipelines combining hosted models or your own proprietary models. Published pipelines become self-service templates your entire team can reuse.

Missing alt text value

Design

Work with AI agents to upload your target structure and define your research goals. The agent identifies optimal binding hotspots, recommends design parameters, and explains its reasoning with literature references. Your pipeline generates thousands of ranked candidates based on structural confidence, binding affinity, and humanness.

Missing alt text value

Test

AI agents use Pareto-based multi-objective optimization to recommend the best candidates from your array. Filter by the criteria that matter for your program, select top performers, and submit directly to integrated lab  partners with transparent pricing and turnaround times.

Missing alt text value

Learn

Wet-lab results route back to your originating experiment automatically. Compare predictions against actual outcomes to see what worked, then use your results to refine models on your proprietary data for smarter predictions in the next cycle.

Missing alt text value
We're glad to be able to join forces with Amazon Bio Discovery to develop the next generation of antibodies that will potentially speed up the process to help patients worldwide

Dr. Nai-Kong Cheung

Enid A. Haupt Chair in Pediatric Oncology, Memorial Sloan Kettering Cancer Center
Training models in one place and operationalizing them in another required real effort. Amazon Bio Discovery provides a convenient solution that enables application of new AI models for designing and evaluating novel molecules.

Jeron Chen, PhD

Senior Director, Head of Data Science & Bioinformatics, Voyager Therapeutics, Inc.
As a protein engineer managing many different antibody discovery experiments, keeping pace with the rapidly evolving field of bioFM design while ensuring projects move forward is a constant challenge. Amazon Bio Discovery provides a scalable application with AI-powered analysis and automated experiment tracking that helps identify and optimize lead candidates for therapeutic discovery at the Broad. This integrated approach is essential to our drug discovery process.

Mrinal Shekhar, Ph.D.

Group Leader and Senior Research Scientist I, Broad Institute

Validated with Memorial Sloan Kettering Cancer Center

Memorial Sloan Kettering Cancer Center partnered with Amazon Bio Discovery to accelerate antibody development for pediatric cancer. Using AI agents to orchestrate multiple models, they designed nearly 300,000 novel antibody molecules and sent the top 100,000 candidates for testing. What typically takes up to a year using traditional design methods took weeks from designing the candidates to sending them to lab testing.

Built for How Scientists Actually Work

Missing alt text value

40+ AI Drug Discovery Models

Design experiments using the latest biological foundation models without deploying infrastructure. Our growing catalog lets you access the most newest models as they become available. 

Missing alt text value

Wet-Lab Validated Benchmarks

Built in partnership with the Gray Lab using the most diverse and largest antibody datasets currently available in scientific literature. See which models perform in practice with transparent, reproducible validation.

Missing alt text value

Bring and Train Your Own Model

Turn your experimental data into proprietary models that capture your institutional knowledge. Keep your IP secure while compounding learnings with every discovery cycle.

Missing alt text value

Integrated CRO Network

Order sequences, expression, and binding assays directly from our growing network of wet-lab partners. Transparent pricing and turn around times eliminate  experimental data silos.

Missing alt text value

Outcome-Based Pricing

Pay only for experiments you run. Viewing results and adding collaborators are always free, so your entire team can participate without budget constraints. 

Missing alt text value

Data and IP Security

Your proprietary data stays isolated and is never used to train hosted models. Built on AWS infrastructure with enterprise-grade security and compliance. 

Did you find what you were looking for today?

Let us know so that we can improve the quality of content on our pages.