AWS 기술 블로그
Agentic AI로 구현하는 대화형 대기오염·기후변화 예측 애플리케이션 구축
들어가며
복잡한 대시보드, 정말 활용되고 있을까?
많은 기업과 연구기관이 데이터 기반 의사결정을 위해 정교한 대시보드를 구축합니다. 하지만 실제 현장에서는 이러한 대시보드가 제대로 활용되지 못하는 경우가 많습니다. 수십 개의 파라미터를 조정해야 하는 복잡한 UI, 전문 용어로 가득한 입력 필드, 그리고 “만약 이렇게 하면 어떻게 될까?”라는 간단한 질문에도 많은 시간이 소요되는 구조 때문입니다.
특히 시뮬레이션 기반 대시보드의 경우, 강력한 분석 엔진을 갖추고 있어도 사용 편의성의 부재로 인해 실무 활용도가 떨어지는 문제가 발생합니다. 결과적으로 비전문가인 정책 입안자나 실무 담당자는 데이터 인사이트를 얻기 위해 전문가의 도움을 계속 필요로 하게 됩니다.
LLM이 여는 새로운 가능성: 대화형 대시보드
최근 생성형 AI 기술의 발전은 이러한 문제에 새로운 해결책을 제시합니다. 복잡한 UI 조작 대신 자연어로 질문하고, 전문 용어 대신 일상적인 언어로 시나리오를 설정하며, LLM이 자동으로 결과를 해석하고 인사이트를 제공하는 대화형 대시보드가 가능해진 것입니다.
이러한 접근은 단순히 UI를 개선하는 것을 넘어, 도메인 지식의 장벽을 낮추고 누구나 데이터 기반 의사결정을 할 수 있도록 돕습니다. 본 포스팅에서는 환경 데이터 사이언스 전문 기업 EHRNC가 AWS 생성형 AI 서비스를 활용하여 대기오염 예측 대시보드를 어떻게 혁신했는지 소개합니다.

EHRNC 소개 및 프로젝트 배경: 환경 데이터 사이언스의 선두주자
EHRNC는 2016년에 설립된 환경 데이터 사이언스 전문 연구 기업으로, 현재 인천 창업·벤처 녹색융합클러스터에 입주해 있는 유망 중소기업입니다. EHRNC는 복잡한 환경 데이터를 분석하여 실질적인 정책 솔루션을 제공하는 데 주력하고 있습니다. 이번 프로젝트는 사전에 수행된 대기오염 확산 시뮬레이션인 CMAQ의 시뮬레이션 데이터를 학습하여 구축한 ’대리 모델 (Surrogate model)’을 실무에 활용하는 데 초점을 맞추고 있습니다.
CMAQ은 미국 EPA(환경보호청, Environmental Protection Agency)에서 개발된 대기질 시뮬레이터이며, 대기의 화학적-물리적 역학 과정을 계산하는 수치 모델입니다. 또한, 대리 모델은 CMAQ의 복잡한 역학 시뮬레이션과 입출력 관계를 심층 신경망 기반의 AI가 학습하여 구축한 ‘모사 모델’을 의미합니다. 원본 시뮬레이션이 수 시간에서 수 일이 걸리는 반면, 대리 모델은 동일한 예측을 수 초 내에 수행할 수 있어 실시간 의사결정에 활용 가능합니다.
EHRNC는 대리 모델을 기반으로 환경 정책 수립과 오염원 분석을 지원하는 지능형 대시보드 서비스인 “CMAQ Canvas”를 구축하여, 보다 신속하고 효율적인 시뮬레이션 결과 도출과 이를 통한 의사결정을 돕는 것을 목표로 합니다.
기존 시스템의 한계: 강력하지만 다루기 힘든 도구
EHRNC가 보유한 DNN(Deep Neural Networks, 심층 신경망) 기반 대리 모델은 CMAQ 시뮬레이션을 일부분을 획기적으로 대체할 수 있는 성능을 갖췄습니다. 그러나 기존의 CMAQ을 사용하려는 사용자 관점에서 다음과 같은 명확한 한계점을 안고 있었습니다.
1. 제어 컴포넌트의 복잡성 (High Complexity) CMAQ 시뮬레이션을 위해 수십 개의 배출원(Source) 파라미터, 기상 조건, 시간대 설정 등을 일일이 작성해야 하며, CMAQ 시뮬레이션의 경우 GUI 형식의 시뮬레이션 시스템이 아니므로 사용자에게 높은 복잡성, 사전 지식을 요구하는 구조였습니다.
2. 도메인 지식 요구 (High Entry Barrier) 시뮬레이션 입력값(Input Features, 모델에 입력되는 변수들)들이 화학/기상학 전문 용어로 구성되어 있어, 비전문가인 정책 입안자가 “어떤 값을 입력해야 유의미한 정책 시뮬레이션이 되는지”, “시뮬레이션 입력이 내 거주 지역의 미세먼지 농도에 어떤 영향을 미치는지” 등을 파악하기 어려웠습니다.
3. 정적인 시나리오 분석의 한계 “만약 미세먼지 저감 조치를 20% 강화하면 어떻게 될까?”와 같은 추상적인 질문을 기존 애플리케이션에 적용하기에는 많은 작업이 필요했습니다. 사용자가 이러한 질문을 시뮬레이션에 반영하기 위해서는 스스로 파라미터를 수치화하여 입력값으로 변환해야 했기에, 신속한 의사결정과 다각적인 시나리오 분석(What-if Analysis)에 많은 시간이 소요되었습니다.
결과적으로, CMAQ의 부분적 기능을 대체할 수 있는 대리 모델이 필요하고, 대리 모델이 탑재된 대시보드를 통해 사용자의 ‘사용 편의성’과 ’전문 지식 요구’의 문제를 해소할 수 있는 방안이 필요했습니다.
프로젝트 목표
본 “CMAQ Canvas” 프로젝트는 일차적으로 Amazon Q Developer를 활용하여 대리 모델을 구동하기 위한 MVP(Minimum Viable Product, 최소 기능 제품) 수준의 대시보드 애플리케이션을 개발하는 것을 목표로 했습니다. 나아가, 전문가 지식이 없어도 누구나 유의미한 결과를 얻을 수 있도록 돕는 해석기(Interpreter) 형식의 LLM 기반 대시보드로 고도화하는 것을 핵심 목표로 설정하였습니다.
이를 통해 EHRNC는 보유한 대리 모델을 실무에서 활용 가능한 서비스 애플리케이션으로 발전시킬 수 있으며, 기존 대비 분석 속도와 편의성을 획기적으로 개선할 수 있습니다. 특히 AI 기반의 자동 해석 및 요약 기능을 통해 환경 전문가뿐만 아니라 정책 입안자와 실무 담당자 모두가 쉽게 데이터 인사이트를 확보하고 신속한 의사결정을 내릴 수 있게 됩니다.
시스템 아키텍처 (System Architecture)
본 프로젝트는 **EHRNC의 CMAQ 대리 모델을 활용한 웹 대시보드 애플리케이션(CMAQ Canvas)**을 클라우드 네이티브 시스템으로 구축하고, 이를 제어하는 Amazon Bedrock Agent를 두뇌로 삼는 하이브리드 아키텍처를 채택했습니다.
AWS 서비스 선정 흐름
기존 Docker Compose 기반 로컬 환경을 클라우드로 이관하며 관리 포인트 최소화와 독립적 스케일링에 중점을 두었습니다.
1. Amazon Elastic Container Service (Amazon ECS) with AWS Fargate
인프라 관리의 복잡성을 제거하기 위해 EC2 기반이 아닌 서버리스 컨테이너 서비스인 Fargate를 선택했습니다. Amazon ECS with Fargate를 선정하게 된 주요 의사결정 기준은 다음과 같습니다.
- Docker 정합성: 기존 docker-compose.yml로 구성된 시스템을 수정 없이 그대로 클라우드 환경에 배포할 수 있어 마이그레이션 비용을 최소화
- 독립적 스케일링: 메모리 사용량이 많은 ’Dashboard(Dash App)’와 연산이 집중되는 ’Inference Server(FastAPI)’를 각각 별도의 Task로 분리하여, 필요에 따라 개별적으로 확장할 수 있는 구조 마련
- 비용 효율성: 상시 실행되는 인스턴스 비용 대신, 실제 컨테이너가 사용하는 vCPU와 메모리 리소스에 대해서만 비용을 지불하여 합리적인 운영이 가능
2. Amazon Bedrock
자체 LLM 호스팅 대신 관리형 생성형 AI 서비스인 Amazon Bedrock을 도입했습니다. Amazon Bedrock을 선정하게 된 주요 의사결정 기준은 다음과 같습니다.
- 즉시 사용 가능한 고성능 모델:
Claude 3.5 Sonnet과 같은 고성능 파운데이션 모델을 별도의 인프라 구축 없이 API 형태로 즉시 활용할 수 있습니다. - Tool-Use 기능 지원: Tool-Use(Function Calling) 기능을 통해 자연어 질의를 시스템 제어 명령으로 변환하는 Agentic AI 로직을 손쉽게 구현할 수 있습니다.
- 운영 부담 최소화: 모델 학습, 배포, 버전 관리 등의 복잡한 MLOps 프로세스 없이 안정적인 AI 서비스를 제공할 수 있습니다.
3. Network & Security
안정적인 서비스 제공을 위해 다음과 같은 네트워크 및 보안 구성을 적용했습니다.
- Application Load Balancer(ALB) 배치: 트래픽을 여러 컨테이너로 분산하여 가용성을 높이고, HTTPS(SSL/TLS) 인증서 관리를 중앙화했습니다.
- Health Check 기능: 비정상 컨테이너를 자동으로 감지하고 차단하여 서비스 가용성을 향상시켰습니다.
시스템 아키텍처 및 처리 시나리오
시스템은 크게 사용자 접점 (Dashboard), 연산 엔진 (Inference Server), 제어 지능(Amazon Bedrock Agent)로 구성됩니다.

1. 예측 요청 흐름 (Prediction Workflow)
사용자의 예측 요청이 들어오면 Dashboard 는 86개의 파라미터를 수집하여, Inference Server 로 전송합니다. 서버는 메모리에 상주된 TensorFlow 모델을 통해 대기오염 농도 추론을 수행합니다.

2. Agentic 대화 처리 흐름 (Agentic Workflow)
Bedrock Agent가 활용할 기능을 Tool Box로 사전 정의하여 Agentic Chat 워크플로우를 구축했습니다.
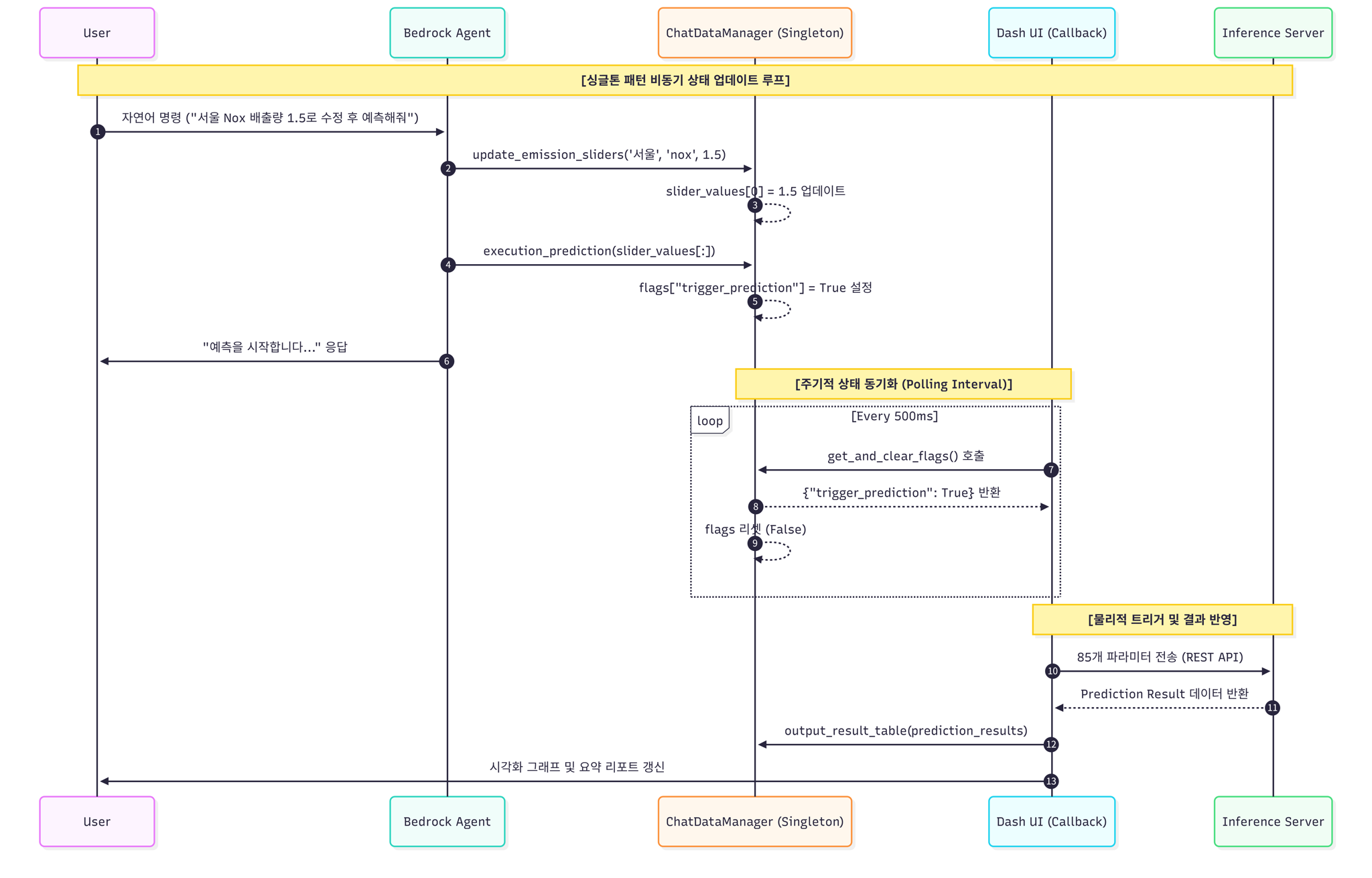
사용자로부터 입력된 자연어는 Intent Parsing(의도 파악, 사용자의 요청을 시스템이 이해할 수 있는 형태로 분석하는 과정)을 통해 JSON 규격의 도구 호출(Tool-Use) 명령으로 변환되며, 이 과정에서 update_emission_sliders(region, value)와 같은 Tool과 구체적인 파라미터 값이 확정됩니다. 이를 통해 CMAQ Canvas의 입력 파라미터, 실행 제어 등의 기능을 자연어로 가능하게 하고 단순한 챗봇 응답을 넘어 시스템의 물리적 상태를 직접 제어하고 상호작용하는 지능적 응답의 핵심이 됩니다.

핵심 설계 요소 (Key Elements)
CMAQ Canvas의 자율적 제어와 실시간 반응성을 확보하기 위해 다음과 같은 핵심 설계 요소를 기반으로 시스템을 구조화했습니다. 전체적인 시스템 워크플로우는 아래 다이어그램과 같이 동작합니다.

- 기능별 컨테이너 분리 (Decoupling): 서비스의 성격과 리소스 요구사항에 따라 독립적인 실행 환경을 구축하여 관리 효율성을 극대화했습니다.
- Dashboard Container (Dash UI): Python Dash 프레임워크를 기반으로 사용자 인터페이스를 제공하며, 사용자의 요청에 대해 서버 콜백(Server Callback) 및 AI 에이전트 연동 처리를 수행합니다.
- Inference Server Container: EHRNC의 대리 모델을 메모리에 상주시켜 FastAPI를 통한 고속 추론 서비스를 전담하며, 대시보드와는 HTTP REST API를 통해 데이터를 교환합니다.
- Tool-Use 기반의 Agentic AI: 단순한 정보 제공을 넘어 대시보드 컴포넌트를 직접 제어하기 위해 Amazon Bedrock의 Tool-Use 기능을 통합했습니다.
- Bedrock Agent에게
update_emission_slider와 같은 제어 함수를 도구(Tool)로 제공하여, 사용자의 자연어 명령을 해석하고 시스템의 파라미터를 조절하거나 예측 프로세스를 실행하는 자율적 제어 기능을 구현했습니다.
- Bedrock Agent에게
- 비동기 상태 동기화 (State Synchronization): AI 에이전트가 백그라운드에서 변경한 데이터와 사용자가 보는 화면(UI) 간의 데이터 일관성을 유지하기 위해, 데이터 매니저 스크립트인
ChatDataManager를 구현했습니다.- Singleton 패턴 기반 관리 (주기적 상태 동기화): 단일 인스턴스로 관리되는 데이터 매니저가 변경된 값을 즉시 감지하고 서버 콜백을 트리거함으로써, 백그라운드의 데이터 전이 상태가 웹 UI에 실시간으로 동기화되도록 설계했습니다.
Amazon Q Developer 활용 핵심 구현
EHRNC의 1인 프로젝트 개발자로서 엔터프라이즈급 기능을 단기간에 구현하기 위해 Amazon Q Developer를 적극적으로 활용했습니다. 이를 통해 개발자는 단순 코딩(Coding)을 넘어 전체 구조를 설계하는 아키텍트(Architect)의 역할에 집중할 수 있으며, (필요 기능 고안 → 구현 → 검증) 에 걸리는 시간 효율성이 대폭 향상되었습니다. 기존 최소 5일이 소요되던 작업을 8시간 이내로 단축하여 개발 효율성을 대폭 향상시켰습니다.
※ 참고 : 2025년 11월 24일부터 Amazon Q Developer CLI는 Kiro CLI로 업그레이드되었습니다. 기존 Q Developer CLI 사용자는 자동 업데이트를 통해 Kiro의 향상된 기능과 함께 기존의 Agentic Q Developer 기능을 계속 사용할 수 있습니다. 본 프로젝트는 Amazon Q Developer CLI를 활용하여 진행되었으며, 현재는 Kiro CLI로 동일한 기능을 사용할 수 있습니다.
1. JSON Schema 자동 생성 (Config Generation)
Bedrock의 Tool Config를 작성하는 것은 반복적이고 오류가 발생하기 쉬운 작업입니다. Amazon Q Developer에게 Python 함수를 제공하고 “이 Tool-Use 함수들을 Bedrock Tool Config JSON 포맷으로 변환해줘”라고 요청하여, 인자 타입과 설명이 포함된 완벽한 스키마를 즉시 생성했습니다. 이 과정으로, 사용자의 자연어 요청에 대해 Amazon Bedrock Agent를 통한 효과적인 Agentic 대화 처리(Intent Parsing → Tool-Use)가 가능해졌습니다.
2. 복잡한 Tool-Use 로직 구현 (Complex Logic Implement)
- Agentic 대화 처리를 위해, 어떤 Tool-Use가 필요한 지 사용자와 대시보드 간 상호작용에 대한 고려가 필요합니다.
- Amazon Q Developer에게 “구현된 대시보드 컴포넌트를 제어하는 데 필요한 Tool-Use 함수를 코드로 구현” 요청하여 Tool-Use 필요 기능 구현 진행 (슬라이더 값 조정 Tool, 예측 API 호출 Tool, 시각화 업데이트 Tool 등)
- 사용자의 요청은 일반적으로 여러 개의 요청을 동시에 하는 다중 요청이 요구되며, 이에 Tool-Use를 연속적으로 여러 번 수행해야 하는 N-pass Loop 로직에 대한 고려가 필요합니다.
- Amazon Q Developer에게 “Tool 실행 결과가 나오면 다시 Bedrock에게 결과를 주입하고, 최종 응답이 나올 때까지 반복하는 N-Pass 루프를 작성해줘” 라고 요청하여, 최종적으로 단일 처리와 다중 처리가 가능한 구조를 구현
3. RAG 데이터셋 구축 (Data Generation)
지리적 특성 이해(좌표 값→ 지역 이름 매핑 등) 를 위한 대용량의 메타데이터를 구축함에 있어, Amazon Q Developer에게 데이터 패턴에 대한 정보를 제공한 후 메타데이터 구성을 요청하였을 때, 수천 라인의 정합성 높은 JSON 데이터를 단 몇 분 만에 확보했습니다. 이를 통해 Amazon Bedrock Agent는 데이터에 근거한 정확한 답변을 제시할 수 있게 되었습니다.
이와 같이, Amazon Q Developer는 단순히 코드 생성하는 것을 넘어, 데이터 세트의 구조와 패턴을 이해하고 이를 응용하여 유의미한 데이터 조합을 생성할 수 있음을 확인했습니다.
프로젝트 결과 및 성과
CMAQ Canvas: LLM 기반 대화형 대시보드의 완성
CMAQ Canvas는 EHRNC의 CMAQ 대리 모델을 활용한 지능형 대기오염 예측 대시보드로, 사용자가 자연어로 시뮬레이션을 제어하고 결과를 즉시 확인할 수 있는 혁신적인 플랫폼입니다.
대시보드의 주요 구성 요소
대시보드는 크게 세 가지 영역으로 구성됩니다.

- 입력 설정 (Input Component)
- 먼저 입력 설정 영역에서는 전국 17개 지역(서울특별시부터 세종특별자치시까지)의 5가지 전구물질(NOx: 질소산화물, SO2: 이산화황, VOC: 휘발성유기화합물, NH3: 암모니아, PM2.5: 초미세먼지) 배출량을 조정할 수 있는 85개의 슬라이더와 국외 유입 영향을 조정하는 1개의 슬라이더(0.0 ~ 1.0 사이의 값, 국외 유입 영향을 조정하는 슬라이더)를 제공합니다.
- 상호작용 기능 (Interaction Component)
- 상호작용 영역에서는 예측 모듈 호출, CSV 파일 업로드, 그리고 Amazon Bedrock Agent와 대화할 수 있는 채팅 인터페이스를 제공합니다.
- 결과 출력 (Output Component)
- 마지막으로 결과 출력 영역에서는 2개의 시각화 결과창을 통해 예측 수행 결과를 시각화된 그래프로 확인할 수 있습니다.
자연어 기반 대시보드 제어의 실제 동작
CMAQ Canvas의 핵심 혁신은 복잡한 UI 조작 없이 자연어 명령만으로 시뮬레이션을 수행할 수 있다는 점입니다. 예를 들어, 사용자가 “A 지역 배출량 1.5, B 지역 배출량 0.5, C 지역 NOx 1.5″라고 입력하면, Amazon Bedrock Agent가 이를 해석하여 자동으로 해당 슬라이더 값을 조정합니다. 이후 “예측 수행”이라는 간단한 명령만으로 시뮬레이션이 실행되고, 결과가 시각화되어 화면에 표시됩니다.
백그라운드에서는 Bedrock Agent가 사용자의 의도를 파악(Intent Parsing)하고, 필요한 도구(Tool)를 순차적으로 호출하는 N-pass 방식으로 작동합니다. 서버 로그를 통해 확인한 결과, Agent는 첫 번째 호출에서 서울(A) 지역의 모든 배출량을 1.5로 변경하고, 두 번째 호출에서 인천(B) 지역을 0.5로 조정하며, 세 번째 호출에서 부산(C) 지역의 NOx만 1.5로 변경하는 등 사용자의 복합적인 요청을 정확히 이해하고 단계적으로 처리했습니다.
슬라이더 조정 요청
슬라이더 조정 결과 확인
예측 수행 요청 및 시각화 결과 확인
요청을 처리하는 대시보드 서버 로그 메시지는 다음과 같습니다.
정량적 성과: 개발 시간과 사용성의 획기적 개선
이번 프로젝트를 통해 EHRNC는 여러 측면에서 의미 있는 성과를 달성했습니다.
개발 생산성의 극적인 향상
Amazon Q Developer를 활용한 결과, Agentic 대시보드 개발에 소요되는 시간을 기존 36주에서 8주로 약 78% 단축시켰습니다. 구체적으로 살펴보면, 대시보드 및 서버 콜백 구현 단계에서는 5개월이 걸리던 작업을 1개월로 80% 단축했으며, LLM 튜닝 및 Tool 제작 단계에서는 2개월 소요 작업을 0.25개월로 87% 단축했습니다. 모듈 연결 및 서버 연동은 1개월에서 0.25개월로 75% 단축되었고, 검증·디버깅·배포 단계는 1개월에서 0.5개월로 50% 단축되었습니다.
| 개발 단계 | 기존 개발 방식 | Amazon Q Developer 활용 | 개선 효과 |
| 대시보드 및 서버 콜백 구현 | 5.0 | 1.0 | 80% 단축 |
| LLM 튜닝 및 Tool 제작 | 2.0 | 0.25 | 87% 단축 |
| 모듈 연결 및 서버 연동 | 1.0 | 0.25 | 75% 단축 |
| 검증, 디버깅 및 배포 | 1.0 | 0.5 | 50% 단축 |
| 총계 | 9.0 M/M | 2.0 M/M | 📉 78% 단축 |
대시보드 개발 단계별 소요 시간 비교 (단위: Man/Month)
특히 주목할 점은 Amazon Q Developer 활용 방식의 검증 과정에서 개발자의 의도를 반영하는 데 다소 시간을 소요했음에도 불구하고, 전체적으로 기존 개발 방식 대비 약 78%의 시간을 단축했다는 것입니다. 이는 생성형 AI 도구가 실제 개발 현장에서 얼마나 강력한 생산성 향상 도구가 될 수 있는지를 보여주는 실증적 사례입니다.
사용자 경험의 혁신적 개선
대시보드 사용성 측면에서도 극적인 개선이 이루어졌습니다. 레거시 시스템에서는 예측 시뮬레이션 1회를 수행하기 위해 86개의 드롭박스와 슬라이더를 일일이 조작해야 했지만, 새로운 Agentic 시스템에서는 자연어 명령 1문장으로 동일한 작업을 수행할 수 있게 되었습니다. 이는 단순히 클릭 횟수를 줄인 것을 넘어, 비전문가도 쉽게 시뮬레이션을 수행할 수 있는 환경을 만들었다는 점에서 큰 의미가 있습니다.
의사결정 속도의 향상
시나리오 예측 결과에 대해 LLM이 자동으로 요약 보고서를 생성함으로써, 정책 입안자가 결과를 분석하는 데 필요한 시간이 50% 이상 단축되었습니다. 이는 환경 정책 수립 과정에서 더 많은 시나리오를 빠르게 검토하고, 데이터 기반의 신속한 의사결정을 내릴 수 있게 되었음을 의미합니다.
EHRNC의 비즈니스 성과
결과적으로 EHRNC는 AWS 서비스를 활용하여 기존에 개발한 딥러닝 기반 CMAQ 대리 모델을 실무에서 활용 가능한 지능형 대시보드 애플리케이션으로 성공적으로 전환했습니다. 이는 연구 성과를 실제 서비스로 발전시킨 사례로, 향후 환경 정책 기관 및 지자체를 대상으로 한 SaaS 서비스로의 확장 가능성을 열었습니다.
Summary
CMAQ Canvas 프로젝트는 단순한 챗봇 도입을 넘어, Amazon Bedrock과 Amazon Q Developer를 통해 1인 개발자로도 Agentic AI 시스템을 성공적으로 구현한 사례입니다. 이를 통해 매우 높은 시간 효율성과 개발 효과를 경험했습니다.
Amazon Q Developer를 사용하여 얻은 통찰은 다음과 같습니다.
- 개발 생산성의 혁신: Amazon Q Developer는 반복적인 코딩 업무를 자동화하여, 개발자가 서비스 로직과 기능 설계 및 검증에 집중할 수 있게 해주었습니다.
- 사용자 경험의 혁신: AWS 인프라 운영 경험이 적은 사용자도 Kiro CLI와의 상호작용을 통해 인프라 구축부터 배포까지 원활하게 수행할 수 있었으며, 이를 통해 복잡한 클라우드 환경 설정에 대한 부담을 획기적으로 줄였습니다.
마치며, EHRNC는 이번 Agent 시스템 적용 경험을 발판삼아, 기술적 난이도 때문에 서비스화하기 어려웠던 다양한 환경·기후 모델들을 AI를 활용한 개발과 Amazon Q Developer(Kiro)를 통해 향후에도 사용자 제약 없이 누구나 환경 데이터를 활용할 수 있는 멀티모달 기반의 지능형 환경 솔루션을 지속적으로 개발해 나갈 예정입니다.