O blog da AWS
ClickBus: Buscas de Passagens Inteligentes com Amazon Bedrock
Por Verônica Flammia, Gerente de Analytics & Data Science na ClickBus; Hugo Helito, Coordenador de Data Science e IA; Cesar Augusto de Carvalho, Diretor de Dados, IA e Tecnologia da ClickBus e João Nascimento, Arquiteto de Soluções Sênior na AWS.
A ClickBus
A ClickBus, líder no mercado brasileiro de vendas de passagens rodoviárias online, tem se dedicado constantemente a aprimorar a experiência do usuário através da inovação. Em um setor onde a agilidade e a simplicidade na busca de passagens são cruciais, identificaram uma oportunidade única de diferenciação: revolucionar a forma como os usuários encontram passagens de ônibus, utilizando o poder da inteligência artificial.
O Desafio de uma Busca Tradicional
Tradicionalmente, a compra de passagens envolvia o preenchimento manual de campos como origem, destino e datas, seguido pela análise de diversas opções. Para ilustrar, a rota “Rio de Janeiro para São Paulo” pode apresentar mais de 200 opções de passagens em um único dia, oferecidas por mais de 8 viações distintas, com diferentes preços, horários e classes de serviço.
Isso levou a Clickbus a uma reflexão: e se o usuário pudesse simplesmente dizer “Viajar no próximo fim de semana para a praia mais próxima e voltar no domingo à noite” e, instantaneamente, obter as melhores opções de passagens? Embora pareça natural, em um sistema de busca convencional, isso se torna um quebra-cabeça complexo. Ele exige a interpretação de linguagem natural, inferência de datas relativas (“fds”, “próximo feriado”, “depois de amanhã”), um ranking dinâmico de passagens (melhor preço, menor tempo, horário próximo) e um profundo conhecimento geográfico (cidades litorâneas, apelidos de cidades etc.).
O desafio foi desenvolver um sistema de busca inteligente que, de forma autônoma, compreendesse a localização do usuário, a linguagem natural e contextos complexos (geográficos, datas etc.). O objetivo da Clickbus era oferecer recomendações personalizadas de passagens, mantendo alta performance, baixo tempo de resposta e custos sob controle.
BusBrain: A Solução Inovadora com IA Generativa
A ClickBus orgulhosamente apresenta o BusBrain, uma solução pioneira de busca conversacional de passagens de ônibus, impulsionada por inteligência artificial generativa.
A equipe de cientistas de dados da ClickBus iniciou o desenvolvimento do BusBrain utilizando o Amazon Bedrock como a espinha dorsal da solução. O Amazon Bedrock ofereceu exatamente o que precisavam: acesso a modelos de linguagem de ponta, combinados com a segurança robusta e a escalabilidade inerente da AWS.

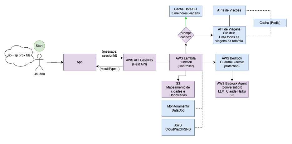
Figura 1: Arquitetura simplificada
Por Que Amazon Bedrock?
A escolha do Amazon Bedrock foi estratégica e fundamentada em diversas razões cruciais. Primeiramente, a simplicidade operacional é notável, pois oferece uma única API para acessar diferentes modelos de linguagem, eliminando a complexidade de gerenciar infraestrutura ou integrações individuais. A plataforma proporciona segurança nativa, com guardrails integrados e conformidade com padrões empresariais desde o primeiro dia. Sua escalabilidade Serverless garante que a capacidade cresça conforme a demanda, sem a necessidade de provisionamento prévio de recursos. Além disso, o Amazon Bedrock permite uma experimentação ágil, possibilitando testar rapidamente diferentes modelos para encontrar a melhor adequação para cada caso de uso.
Com o crescimento da adoção, a ClickBus implementou um sistema robusto de segurança e governança, operando em múltiplas camadas de proteção. Os controles de acesso incluem limites de caracteres por consulta para prevenir abusos, rate limiting de API para proteção contra sobrecarga e autenticação via token. O monitoramento em tempo real é garantido através da parceria com a DataDog para métricas de performance e alertas, Amazon CloudWatch para monitoramento nativo de infraestrutura e Amazon Simple Notification Service (Amazon SNS) para integração de dados com Amazon QuickSight. Os guardrails de conteúdo asseguram a prevenção de conteúdo inadequado, a proteção de dados pessoais e restrições de acesso a informações sensíveis, garantindo que as operações de SecOps mantenham os mais altos padrões de segurança e governança.
A Evolução da Arquitetura: Da Complexidade à Simplicidade Eficiente
A jornada do BusBrain é um exemplo de como uma arquitetura pode evoluir organicamente, transformando-se de múltiplos agentes especializados para uma solução mais simples e altamente eficiente, impulsionada por um cache inteligente.
A versão inicial estabeleceu uma base sólida com uma abordagem multiagentes: o Agent Ticketer para interpretação das consultas dos usuários, o Agent Route-Distance especializado em cálculos de rotas, e uma camada robusta de dados composta por Amazon Bedrock Knowledge Base para contextualização via RAG, Amazon Athena para mapeamentos de cidades, e a integração de uma tool com uma API para obter informações de viagens e viações em tempo real.
A versão final do BusBrain materializa o paradoxo da simplicidade eficiente. Os múltiplos agentes foram consolidados em um único agente conversacional otimizado, orquestrado por um AWS Lambda centralizado que gerencia tanto a lógica de cache quanto a integração com a API de viagens, serviços AWS e também com o DataDog, eliminando também a necessidade da base de conhecimento para contextualização.
O time de cientistas de dados identificou que muitas consultas seguiam comportamentos similares, o que levou ao desenvolvimento de um sistema de prompt cache. Essa descoberta transformou a arquitetura com uma lógica de decisão fundamental: verificar primeiro a existência de um cache da rota antes de processar todo o fluxo. O resultado foi uma significativa redução na latência e nos custos operacionais. O sistema de cache armazena as três melhores opções por rota por dia, garantindo respostas em sub-milisegundos para consultas recorrentes.
Stack Tecnológico Principal:
- IA: Amazon Bedrock (Claude Haiku 3.5)
- Compute: AWS Lambda (Python 3.11)
- Cache: Amazon ElastiCache Redis
- API: Amazon API Gateway
- Dados: Amazon S3
- Observabilidade: DataDog + Amazon CloudWatch + Amazon SNS
- Segurança: AWS IAM + Rate Limiting + Guardrails nativos

Figura 2: Arquitetura final detalhada
Resultados Alcançados: Um Marco para a ClickBus
Em 16 de maio de 2025, o BusBrain v1.0 foi lançado para 5% dos usuários do aplicativo ClickBus. A primeira venda aconteceu no mesmo dia, um marco que validou a hipótese que tinham de que os usuários estavam prontos para uma forma mais natural e intuitiva de buscar passagens.
A partir desse ponto uma série de melhorias e novos testes permitiram escalar para 90% dos usuários enquanto reduziram o custo por sessão em 83%, permitindo manter os custos dentro do previsto, e trabalharam em todos os componentes da arquitetura para trazer a latência de 12 para 4 segundos, dentro da expectativa de tempo ideal definida pelo time de produto. A ClickBus realizou toda essa transformação mantendo a taxa de conversão do sistema de busca de passagens tradicional que já está em utilização por anos, ampliando a percepção de inovação, reduzindo a busca sem resultado e mantendo a robustez de um funcionamento 24×7 com alta demanda.
Métricas iniciais:
- Latência: reduzida de 12 para 4 segundos.
- Taxa de conversão: Clientes com Busbrain apresentaram uma conversão ligeiramente superior.
- Funcionalidade core validada com usuários reais.
As otimizações implementadas resultaram em benefícios expressivos:
- Redução de Custos: 83%
- Eliminação de sub-agentes e base de conhecimento.
- Otimizações progressivas de prompt ao longo das versões.
- Eficiência do cache em diferentes níveis (API, Prompt Cache etc.) como principal impulsionador.
- Melhoria de Performance: 75%
- Experimentação de diferentes LLMs para o agente principal.
- Redução significativa no tempo de resposta médio.
- Experiência mais fluida para o usuário final.
- Escalabilidade Comprovada
- Expansão de 5% para 90% dos usuários sem degradação de performance.
- Custo operacional mantido sob controle com o crescimento da base.
Impacto no Negócio: Pioneirismo e Diferenciação Competitiva
O BusBrain posicionou a ClickBus como pioneira em IA conversacional no transporte rodoviário brasileiro, estabelecendo uma diferenciação competitiva no mercado. Essa posição de liderança tecnológica cria uma barreira competitiva que fortalece a proposta de valor da empresa.
A implementação resultou em uma experiência do usuário transformada. Os usuários que experimentaram a funcionalidade ofereceram feedback positivo, destacando a redução de fricção no processo de busca de viagens. Essa recepção inicial indica que, com estratégias adequadas de adoção, a ferramenta pode se tornar um diferencial competitivo ainda mais forte.
Conclusão: Humanizando a Experiência Digital com IA Generativa
O BusBrain representa mais do que uma inovação tecnológica – é um exemplo de como a IA generativa pode humanizar as experiências digitais. Ao permitir que os usuários expressem suas intenções de viagem em linguagem natural, removeram a fricção entre o pensamento humano e a interação com sistemas.
A jornada do BusBrain está apenas começando. Com a base sólida construída usando o Amazon Bedrock e os aprendizados obtidos em produção, a ClickBus está preparada para expandir essa experiência conversacional para toda a base de usuários e outras jornadas relevantes.
Autores
![]() |
Verônica Flammia é Gerente de Analytics & Data Science na ClickBus. Sua atuação está focada em liderar a criação de inteligências e soluções que impulsionam inovação e geram diferencial competitivo para o negócio. Sua carreira é construída sobre uma sólida base de inteligência de negócios, com experiência em gestão de equipes de Growth, CRM e Precificação. É Engenheira Química com pós-graduação em Analytics e Inteligência Artificial. |
![]() |
Hugo Helito é Coordenador de Data Science e IA na ClickBus, onde é responsável por liderar a construção de soluções de ciência de dados e inteligência artificial que consigam movimentar os ponteiros de negócio e gerar inovação disruptiva. Sempre tentando equacionar soluções simples, rápidas e de alto impacto. Com mais de 20 anos de experiência em modelagem estatística e mais de 10 anos como liderança de times de dados, estatístico, pós-graduado em finanças, controladoria e psicologia social, é apaixonado pelo desenho de soluções de IA, arquitetura de sistemas inteligentes e gestão ágil de equipes. |
![]() |
Cesar Augusto de Carvalho éDiretor de Dados, IA e Tecnologia da ClickBus, onde lidera a estratégia de inovação da empresa. Ele é responsável pelas áreas de Engenharia de Dados, Customer Intelligence, Analytics e Data Science, com o objetivo de desenvolver soluções inteligentes que impulsionam a evolução dos produtos B2B e B2C. Com uma vasta experiência de mais de 30 anos em tecnologia e dados, e mais de 20 anos em posições de liderança. Cesar foca em utilizar a Inteligência Artificial para otimizar a tomada de decisões estratégicas e conduzir a transformação digital e analítica da empresa. É Cientista da Computação com pós-graduação em Gestão de TI e Gestão de Negócios.
|
![]() |
João Nascimento é Arquiteto de Soluções Sênior na Amazon Web Services (AWS), com mais de 18 anos de experiência na área de tecnologia. Especializado em análise de dados, João orienta clientes de diversas indústrias em suas jornadas de transformação digital e adoção da nuvem, projetando soluções escaláveis e eficientes. |
Revisores
![]() |
Guilherme Ricci é Arquiteto de Soluções Sênior, para startups na Amazon Web Services, especializado no Setor Financeiro, ajudando startups a modernizar e criar arquiteturas escaláveis resilientes e de baixo custo, além de modernizar suas aplicações. Com mais de 15 anos de experiência em empresas do setor financeiro, atualmente trabalha com a equipe de especialistas em AI. |
![]() |
Daniel Abib é Arquiteto de Soluções Sênior e Especialista em Amazon Bedrock na AWS, com mais de 25 anos trabalhando com gerenciamento de projetos, arquiteturas de soluções escaláveis, desenvolvimento de sistemas e CI/CD, microsserviços, arquitetura Serverless & Containers e especialização em Machine Learning. Ele trabalha apoiando Startups, ajudando-os em sua jornada para a nuvem.
https://www.linkedin.com/in/danielabib/ |





