AWS Messaging Blog
Upgrade business messaging with RCS on AWS
In this post, we show you how RCS on AWS End User Messaging solves customer engagement challenges through verified branding, interactive features, and automatic SMS fallback. You get a branded messaging experience with the reliability of SMS built in.
Building a Scalable Messaging API with AWS End User Messaging and SES
In this blog post, you’ll learn how to build a template manager and messaging API using API Gateway with JWT authentication for secure access, Amazon SQS for reliable message queuing, AWS Lambda for serverless processing, AWS End User Messaging for SMS, and Amazon Simple Email Service (SES) for email.
Adding a voice layer to WhatsApp conversations with AWS End User Messaging
With AWS End User Messaging, businesses can now enable both voice note input and voice note responses on WhatsApp. In this blog post, we explore why voice notes matter, where they make a difference, and how AWS helps you enable them through a sample voice note messaging solution.
Build an AI-powered course recommender using Amazon Bedrock and AWS End User Messaging
Educational technology (EdTech) providers face the challenge of maintaining seamless, personalized communication and presenting the right recommendations to their diverse stakeholders. This post explores how combining Amazon Web Services (AWS) End User Messaging and WhatsApp Business API with the advanced AI capabilities of Amazon Bedrock can transform educational engagement.
How to improve email sender reputation with Amazon SES Email Validation
In this post, we show you how the Amazon SES Email Validation feature can help you to protect your sender reputation using two validation approaches: the Email Validation API for timely checks during registration and Auto Validation to automatically review all outbound email addresses before sending and only deliver messages to recipients that meet your selected validation threshold. Both methods are intended to catch problem addresses before they become bounces, helping to protect your sender reputation.
Establishing finops management: Integrating AWS Budgets with WhatsApp using AWS End User Messaging
Today, we’re sharing a solution that brings AWS Budgets alerts directly to your WhatsApp using AWS End User Messaging—enabling real-time cost awareness and faster response to budget thresholds wherever you are.
Automate sender ID registration in AWS End User Messaging
This post explains how to programmatically register sender IDs, which can be used in many countries around the globe. The registration process makes it possible for businesses and organizations to send messages using an alphanumeric identifier instead of a phone number, making communications more professional and recognizable to recipients.
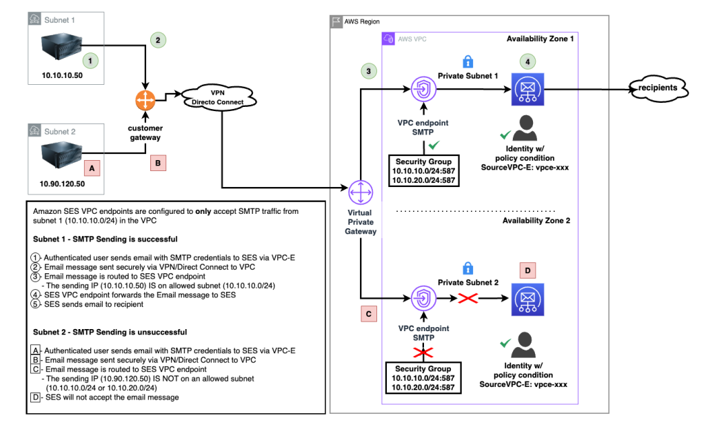
Enhance email security using VPC endpoints with Amazon SES Manager
This post demonstrates how to implement VPC endpoints with Amazon SES Mail Manager using exercises from the Amazon SES Mail Manager workshop. We show how to configure VPC endpoints, security groups, and ingress endpoints to maintain private network connectivity for your email processing workflows.
Implement Tenants in your Amazon SES environment, Part 3: Implementation guide
This is part 3 in a series covering the new tenants feature in Amazon Simple Email Service (SES). This post provides a step-by-step migration guide to Tenants for key AWS components like AWS Identity and Access Management (IAM) permissions, Amazon CloudWatch logging and Amazon EventBridge monitoring.
Implement Tenants in your Amazon SES environment, Part 2: Assessment and planning
This is part 2 in a series covering the new tenants feature in Amazon Simple Email Service (SES). In this post, we provide an overview of the tenants feature and guidance for planning the implementation to or migration of your existing Amazon SES infrastructure to use tenant-based reputation isolation.









